5S管理系统产品用户手册
1 准备工作
1.1 设置区域
1.1.1 主数据管理>区域管理 中维护区域
管理员可在主数据管理>区域管理中维护公司需要的所有区域。
1、区域查询
可根据区域名称、区域是否启⽤进⾏搜索,查询区域。
2、新建区域
点击【+新建区域】
(1)填写区域编号、区域名称和描述。
(2)创建成功后,此区域默认启⽤,但不会运用到任何模块。如果需在5S管理模块中使⽤该区域,需要有两步操作:
Step1:首先在列表中找到刚才创建的这个区域,点击【编辑】。
Step2:然后将该区域运⽤到【5S管理】,即“是否在当前模块中运⽤”需要选择“是”,并将分类、区域、负责人填写完整,相关部门在选择负责人后会自动带出。
保存后,就可以在5S管理>5S设置>区域管理模块中查看、编辑此区域。
*备注:在工厂中会划分很多区域,不同区域有不同的负责人,设置后,在某区域进行5S检查创建问题后,会根据设置自动将问题作为该区域负责人的待办。
3、查看/编辑区域
(1)可以查看区域详情。
(2)可以编辑区域。
4、停用区域
(方式一)可以在区域的”基础信息“中“启用”选择“否”,此时该区域也不能被运用在其他模块;
(方式二)在”5S管理“中“是否在当前模块中运⽤”需要选择“否”,则该区域被停用。
*备注:被停用的区域,在进行5S检查或5S评分时就选择不到该区域。如果该区域已有5S检查或5S评分,将作为历史数据保留。
1.1.2 5S管理>5S设置>区域管理中维护区域
在5S管理>5S设置>区域设置中查看、编辑区域。
1.2 设置评分相关规则
在5S管理>5S设置>评分设置中设置5S评分相关规则。
1、单项评分满分值
设置每次评分时最小维度评分的最大值。
2、打分形式
设置评分时是否细化到每个S内的评分项,选择“每个S内细项评分”,则评分时每个S内的评分项都需要评分;选择“每个S总评分”,则评分时每个S只需要评一个分。
3、各S评分计算方式
只有打分方式选择“每个S内细项评分”时,该选项可选,可以设置每个S的评分的计算方式:每个S的评分是该S内所有评分项的总分还是所有评分项的平均分。
4、5S评分计算方式
该选项可以设置5S评分的计算方式:5S评分是所有S评分的总分还是所有S评分的平均分。
*备注:更新后的评分设置只作用于之后新建的评分,对历史评分以及之前保存的评分不产生作用。
1.3 设置评分模板
在5S管理>5S设置>评分模板中管理5S评分模板。
1.3.1 评分模板列表
1、新增模板
输入模板名称,如果存在同名的模板则提示重新输入。
根据5S各子类分别录入需要评分的项目描述。
*备注: 各子类至少添加一个项目。
(1)在模板中新增项目:
选择 5S 中的各子类,点击【+点击添加】。 新增项目字段:子类、项目描述。 保存后显示在评分模板中。
(2)在模板中编辑项目 :
点击右侧【编辑】,可编辑项目。编辑项目字段:子类、项目描述。确定后显示在评分模板中。
(3)在模板中删除项目:
选中某个项目,点击【删除】,即可删除该项目。
2、修改模板
选择某个模板后,在模板中同样可以新增、编辑、删除项目。编辑、删除项目,均不影响历史评分。
3、删除模板
删除某个模板后,选择该模板关联的区域全部解除关联。
*备注:编辑、删除模板,均不影响历史评分。
1.3.2 区域关联模板
区域关联模板列表默认展示所有区域的模板关联情况。
1、查询关联
在上方筛选项选择单个区域,查询该区域的模板关联情况。
2、建立关联
对于没有关联模板的区域,点击【去关联】,选择该区域的关联模板,一个区域只能关联一个模板,一个模板可以被多个区域关联。
3、更换关联
对于已有关联模板的区域,点击【更换】,更换该区域的关联模板。
4、解除关联
对于已经关联模板的区域,点击【解除】,可以解除该区域与模板之间的关联。
1.4 设置目标值
在5S 管理 > 5S 设置 > 目标值设置中管理目标值。
1.4.1 变更目标值
“当前评分设置”显示的是最新的评分设置;
“整体评分目标值”:表示期望达到的5S评分值;
“各S评分目标值”:表示期望达到的各S评分值;
“及时整改率目标值”:表示期望达到的及时整改率;
“目标值生效方式”:选择“下月生效”,表示当前设置的所有目标值为下月第一天开始及以后的目标值,直到更改;选择“本月生效”,表示当前设置的所有目标值为本月第一天开始及以后的目标值,直到更改。
1.4.2 查看目标值变更记录
可以查看历史的目标值变更记录,包括各个目标值的具体数值、生效方式、变更人和变更时间。
1.5 管理5S基准文件
在5S 管理 > 5S 设置 > 基准文件管理中管理5S基准文件。
1.5.1 基准文件管理
1、新增基准文件分组
在『基准文件管理』的页面中点击【+新建基准文件分组】进行新建, 选择该基准文件分组属于哪个区域,输入基准文件分组的名称和描述,上传对应的基准文件,支持上传图片、word、excel、PPT等文件。
2、编辑基准文件分组
在『基准文件管理』页面中,点击【编辑】,可以对该基准文件分组进行编辑。
3、删除基准文件分组
在『基准文件管理』页面中,点击【删除】,可以删除该基准文件分组,包括该分组内所有文件都将被删除。
1.5.2 查看基准文件
1、在『基准文件管理』页面中查看
可以查询某个区域下的所有基准文件分组,可以输入基准文件分组名称模糊搜索。
2、在新建检查时查看
移动端中,
点击【基准文件】,进入『基准文件分组选择』页面,选择需要选择的基准文件分组,可以查看该分组内的所有基准文件,需要切换时点击【切换分组】,返回『基准文件分组选择』页面选择分组。查看分组内的基准文件时,图片可以可以直接查看、放大或者缩小,pdf、word等文件可下载查看。
3、在新建评分时查看
移动端中,
点击【基准文件】,进入『基准文件分组选择』页面,选择需要选择的基准文件分组,可以查看该分组内的所有基准文件,需要切换时点击【切换分组】,返回『基准文件分组选择』页面选择分组。查看分组内的基准文件时,图片可以可以直接查看、放大或者缩小,pdf、word等文件可下载查看。
PC端中,
点击【基准文件】,在『查看基准文件』弹窗中可以查看该区域下不同分组的基准文件。
2 5S检查
2.1 新建5S检查
PC端不支持新建5S检查。
移动端,点击【5S管理】进入『5S检查列表』页面
1、在『5S检查列表』的页面中点击加号按钮进行新建。 新建时可以查看基准文件(详见4.5.2)。
2、选择检查区域
选择检查区域后,将区域分类、区域名称、责任人及相关部门显示在区域信息中。
(1)责任人为该区域的负责人,相关部门为该区域的负责部门。
(2)责任人、责任人部门和指定执行人默认带出,由 5S 管理员在【区域管理】中维护(详见4.1)。
3、填写检查信息
(1)问题分类包括整理、整顿、清扫、清洁、素养,可多选,便于问题的区分。
(2)要求完成时间是检查人员要求区域负责人的处理问题的完成时间,可以提醒区域负责人和指定执行人在规定时间前完成,也便于后期进行问题及时完成率的统计。
(3)问题描述是5S问题的具体详情。
(4)问题附件是5S问题的图片。
2.2 编辑5S检查
PC端,在5S管理>5S检查中编辑检查。
点击【编辑】,可以对当前登录用户提交的且状态为“待处理”的检查进行修改。
移动端,在『我发起的』中编辑检查。
选中状态为“待处理”的检查,进行修改。
2.3 关闭5S检查
PC端,在5S管理>5S检查
(方式一)单个关闭问题:点击【编辑】,进入当前登录用户提交的且状态为“待处理”的检查的详情页面,点击【关闭问题】,选择关闭原因。
(方式二)批量关闭问题:选中需要关闭问题前的复选框,点击【关闭】,选择关闭原因。
移动端,在『我发起的』中编辑检查。
选中状态为“待处理”的检查,进入检查详情,点击【关闭问题】,选择关闭原因。
2.4 退回5S检查
PC端,在5S管理>5S检查
管理员可以将状态为已处理的问题进行退回操作。
在『5S检查列表』界面点击【退回】,进入当前登录用户提交的且状态为“已处理”的检查的详情页面,填写退回原因并点击【退回问题】。
移动端,在『我发起的』中退回检查。
选中状态为“已处理”的检查,进入检查详情,点击【退回问题】,填写退回原因。
2.5 查询5S检查
1、PC端,在5S管理>5S检查中查询5S检查。
(1)查询条件说明
在上方筛选条件中输入查询要求。
可筛选字段包括: 5S类别(整理,整顿,清扫,清洁,素养)、分类(生产车间,办公室)、区域(下拉框选择,单选)、状态(待处理,已处理,已关闭)、检查人、责任人、检查时间(开始时间,结束时间)、要求完成时间、处理时间。点击【查询】后,展示筛选后的 5S 检查列表。
(2)5S检查列表
PC端,5S 检查列表默认展示所有的5S检查,按照检查时间倒序排列。具体展示其检查时间(可排序)、5S类别、分类、区域、状态、要求完成时间(可排序)、处理时间、检查人、责任人和操作。操作包括查看、编辑和退回。如筛选条件进行变更,则展示筛选后的相关数据。
(3)查看单个5S检查
PC端,针对单一5S检查点击【查看】,可查看该5S检查的详情,包括区域信息、检查信息、处理信息和操作记录。 点击【返回】可回到 5S 检查列表页面。
2、移动端:
(1)在『我发起的』中查询5S检查。
点击筛选图标,在右侧弹出的查询要求中输入查询要求。
可筛选字段包括:检查状态(待处理,已处理,已关闭)、检查日期(开始时间,结束时间,快捷按钮)、区域(单选)、责任人、5S类别、排序方式(创建时间从远到近,创建时间从近到远,要求完成时间从远到近,要求完成时间从近到远),点击【确认】后,展示筛选后的 5S 检查列表。
『我发起的』tab下默认展示当前登录用户发起的所有5S检查,按照检查时间倒序排列,最后检查的在最上方。列表中展示检查时间、问题5S类别标签、分类/区域、责任人部门/责任人、要求完成时间。
选中单一 5S 检查,可查看该 5S 检查的详情。点击【返回】可回到上一级页面。
(2)在『待处理』中查询 5S 检查。
点击筛选图标,在右侧弹出的查询要求中输入查询要求。
可筛选字段包括:检查日期(开始时间,结束时间,快捷按钮)、区域(单选)、5S 类别、排序方式(创建时间从远到近,创建时间从近到远,要求完成时间从远到近,要求完成时间从近到远),点击【确认】后,展示筛选后的 5S 检查列表。
『待处理』tab下默认展示当前登录用户所有的需要处理的5S检查,按照检查时间正序排列,最先提出的在最上方。列表中展示检查时间、问题5S类别标签、分类/区域、要求完成时间。
选中单一5S检查,可查看该5S检查的详情。点击【返回】可回到上一级页面。
(3)在『已处理』中查询5S检查。
点击【筛选】图标,在右侧弹出的查询要求中输入查询要求。
可筛选字段包括:检查日期(开始时间,结束时间,快捷按钮)、完成日期(开始时间,结束时间,快捷按钮)、区域(单选)、5S类别、排序方式(创建时间从远到近,创建时间从近到远,要求完成时间从远到近,要求完成时间从近到远),点击【确认】后,展示筛选后的 5S 检查列表。
『已处理』tab下默认展示当前登录用户所有的已经处理的5S检查,按照完成时间倒序排列,最后完成的在最上方。列表中展示检查时间、完成时间、问题5S类别标签、分类/区域、要求完成时间。
选中单一5S检查,可查看该5S检查的详情。点击【返回】可回到上一级页面。
2.6 查询5S待办
创建并提交的5S问题,生成需要处理的5S待办。
若当前登录用户为区域负责人:
1、PC端,在5S管理>5S待办中查询5S待办。
(1)查询条件说明
在上方筛选条件中输入查询要求。
可筛选字段包括:检查时间(开始时间,结束时间)、5S类别(整理,整顿,清扫,清洁,素养)、分类(生产车间,办公室)、区域(下拉框选择,单选)、要求完成时间、检查人。点击【查询】后,展示筛选后的 5S 待办列表。
(2)5S待办列表
PC端,进入5S管理>5S 待办,5S待办列表默认展示当前登录用户作为责任人的所有区域的所有问题。如筛选条件进行变更,则展示筛选后的相关数据。
列表展示待办问题的检查时间、分类、区域、 5S类别、问题描述、要求完成时间、检查人。
2、移动端,在检查>待处理中查询5S待办
移动端,进入『待处理』,默认展示当前登录用户所有的需要处理的5S检查,按照检查时间正序排列,最先提出的在最上方。如筛选条件进行变更,则展示筛选后的相关数据。
只要当前登录用户有“待处理”的5S检查,则标红点提醒。
列表展示待办问题的检查时间、问题5S类别标签、分类/区域、要求完成时间。
2.7 处理5S待办
1、PC端,在“5S待办”列表中可查看所有需要处理的问题,点击【处理】,可对单一问题进行处理。
填写处理信息:
①处理结果图片:必填项,最多上传5张图片,支持扩展名为 png 和 jpg。
②处理结果描述:非必填项,字数不超过 256 个字。
在处理5S检查问题页面, 点击【取消】返回到5S待办页面。
点击【提交】并确认后,该检查问题的状态变更为“已完成”,将不再出现在“5S待办”中。
2、移动端,在『待处理』tab中可查看所有需要处理的问题,选中单一问题后,可进行处理。 填写处理信息:
①处理结果图片:必填项,最多上传5张图片,支持扩展名为 png 和 jpg。
②处理结果描述:非必填项,字数不超过 256 个字。
在处理5S检查问题页面, 点击【返回】返回到『待处理』。
点击【提交】并确认后,该检查问题的状态变更为“已完成”,将不再出现在『待处理』中。
2.8 转办5S待办
1、PC端,在“5S待办”列表中可查看所有需要处理的问题,选中单一问题后,可进行【转办】,更换执行人后,该问题同时成为更换后的执行人的待办。
2、移动端,在『待处理』tab中可查看所有需要处理的问题,选中单一问题后,可进行【转办】,更换执行人后,该问题同时成为更换后的执行人的待办。
*备注:责任人【转办】权限默认开通,指定执行人和本转办的执行人的【转办】权限默认不开通。
2.9 退回5S待办
1、PC端,在“5S待办”列表中可查看所有转办给我的问题,选中单一问题后,转办无误可进行【处理】,转办有误可进行【退回】,如果是责任人或者指定执行人转办的待办,则该问题退回给初始的指定执行人;如果是被转办的执行人转办的待办,则该问题退回给该执行人。
2、移动端,在『待处理』tab中可查看所有需要处理的问题,选中单一问题后,转办无误可进行【处理】,转办有误可进行【退回】,如果是责任人或者指定执行人转办的待办,则该问题退回给初始的指定执行人;如果是被转办的执行人转办的待办,则该问题退回给该执行人。
3 5S评分
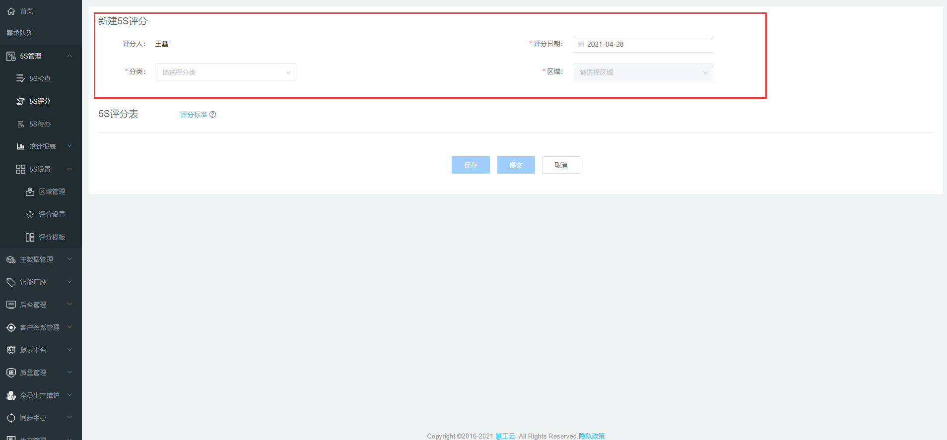
3.1 新建5S评分
PC端,在『5S评分』页面点击【+新建5S评分】进行新建。新建时可以查看基准文件(详见4.5.2)。
移动端,在『我发起的』页面中点击发起检查图标进行新建。 新建时可以查看基准文件(详见4.5.2)。
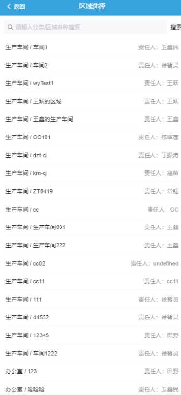
1、选择评分区域
PC端需要选择评分区域和评分日期;
移动端需要选择评分区域,评分日期为当天。
2、填写5S评分表
(1)5S 评分表分为整理、整顿、清扫、清洁和素养5个子类。 各个子类下包括不同的评分项。 PC端,切换子类可以通过上面的导航切换,也可以通过【下一类】、【上一类】进行切换。
移动端,切换子类可以通过上面的导航切换。
(2)根据评分设置,评分表中展示各个子类(整理、整顿、清扫、清洁和素养)下的各个评分项是否需要单独评分,每次评分的满分值是多少,各个子类的评分和5S评分的计算方式是什么。
(3)【保存】或【提交】时,如果存在评分为0的评分项,则返回提示信息。
*备注: ①如果某个区域没有关联的评分模板,则不可新建5S评分,提示“无关联的评分模板,请联系管理员”。 ②同一天同一区域只能评分一次,当重复新建5S评分时,提示“评分已存在,无法重复创建”。
3.2 编辑/删除5S评分
只有状态为“未提交”的5S评分,才可以被修改或删除。
1、编辑评分
PC端,5S管理>5S评分中“待提交”的评分,【编辑】进入编辑5S评分页面,可以编辑评分,编辑后【保存】或【提交】。
移动端,评分>我发起的中“待提交”的评分,点击进入详情页面,可以编辑评分,编辑后【保存】或【提交】。
2、删除评分
PC端,5S管理>5S评分中“待提交”的评分,点击【删除】,可以删除评分。
移动端,评分>我发起的中“待提交”的评分,直接在列表页面左滑,【删除】评分。
3.3 查询5S评分
1、PC端,在5S管理>5S评分中查询所有5S评分。
(1)查询条件说明
在上方筛选条件中输入查询要求。
可筛选字段包括:评分日期(开始时间,结束时间)、分类(生产车间,办公室)、区域(下拉框选择,单选)、评分人。 点击【查询】后,展示筛选后的 5S 评分列表。
(2)5S评分列表
PC端,5S评分列表默认展示所有的5S评分,按照评分日期倒序排列,最新的评分在最上方。
具体展示其评分日期、分类、区域、得分、评分人和操作。操作包括查看、编辑和删除。如筛选条件进行变更,则展示筛选后的相关数据。
2、移动端:
(1)在评分>我发起的中查询当前登录用户创建的5S评分。
点击【筛选】图标,在右侧弹出的查询要求中输入查询要求。
可筛选字段包括:评分日期(开始时间,结束时间,快捷按钮)、区域(单选)、责任人(单选),点击【确认】后,展示筛选后的 5S 评分列表。
默认展示当前登录用户创建的所有5S评分,包括提交的和保存的,按照评分日期倒序排列,最新的评分在最上方。列表中展示评分日期、分类/区域、责任人、评分。如筛选条件进行变更,则展示筛选后的相关数据。
(2)在评分>我相关的中查询当前登录用户作为责任人所负责的区域的5S评分。
点击筛选图标,在右侧弹出的查询要求中输入查询要求。
可筛选字段包括:评分日期(开始时间,结束时间,快捷按钮)、区域(单选),点击【确认】后,展示筛选后的 5S 评分列表。
默认展示当前登录用户作为责任人所负责的区域的所有5S评分,按照评分日期倒序排列,最新的评分在最上方。列表中展示评分日期、分类/区域、评分。如筛选条件进行变更,则展示筛选后的相关数据。
4 统计报表
4.1 区域评分
在PC端,
1、查询条件说明
点击左侧导航统计报表>区域评分,可根据报表需求在筛选条件中输入查询要求。
查询字段包括:区域、创建日期、统计维度,其中维度包括按日、按周、按月,默认按周,如果维度内不只一条数据,则取平均值。
点击【查询】后,下方区域评分雷达图和区域评分历史趋势根据此筛选条件进行筛选,展示筛选后的某区域的相关评分;全区域评分明细展示选择的创建日期内的所有区域的相关评分。
*备注:如果选择的日期边界处于统计维度之间,则只展示选择日期内的相关数据。
2、区域评分雷达图
默认展示最近三个月当前区域的评分、全区域的评分均值以及目标评分,可以点击上方的图例取消掉当前区域、全区域平均或目标评分的展示。
3、区域评分历史趋势
默认展示最近三个月当前区域的历史评分、全区域的历史评分均值以及目标评分,可以点击上方的图例取消掉当前区域、全区域平均或目标评分的展示。
4、全区域评分明细
默认展示最近三个月所有被评分区域 的评分明细。 可以导出筛选后的评分明细excel表。
在移动端,
报表>5S管理>区域统计默认展示当前登录用户作为责任人所负责区域的近三个月内按照每周的维度进行统计的相关报表,图表中展示该区域的评分历史趋势。如筛选条件进行变更,则展示筛选后的相关数据。
4.2 区域问题整改
在PC端,
1、查询条件说明
点击左侧导航统计报表>区域问题整改,可根据报表需求在筛选条件中输入查询要求。
查询字段包括:区域、创建日期、统计维度,其中维度包括按日、按周、按月,默认按周,如果维度内不只一条数据,则取平均值。
点击【查询】后,下方区域问题及时整改率根据此筛选条件进行筛选,展示筛选后的某区域的问题及时整改率;全区域问题整改明细展示选择的创建日期内的所有区域的问题整改相关。
2、区域问题及时整改率
默认展示最近三个月当前区域的问题及时整改率、全区域的评分问题及时整改率以及目标及时整改率,可以点击上方的图例取消掉当前区域、全区域平均或目标及时整改率的展示。
及时整改率的计算:(所选时间段内处理完成时间在要求完成时间之前的问题数量)除以(所选时间段内所有“已处理”问题的数量)
3、全区域问题整改明细
默认展示最近三个月所有被检查区域的问题整改明细。 可以导出筛选后的问题整改明细excel表。
在移动端,
报表>5S管理>区域统计默认展示当前登录用户作为责任人所负责区域的近三个月内按照每周的维度进行统计的相关报表,图表中展示该区域的问题及时整改率。如筛选条件进行变更,则展示筛选后的相关数据。
4.3 5S排名
在PC端,
1、查询条件说明
点击左侧导航统计报表>5S排名,可根据报表需求在筛选条件中输入查询要求。
查询字段包括:区域、创建日期。
点击【查询】后,下方区域5S评分排名和区域5S问题及时整改率排名根据此筛选条件进行筛选,展示筛选后的所选区域的排名。
2、区域5S评分排名
默认展示最近三个月所有区域的5S评分,可以左右自动或手动轮播前十名/后十名/全部。
3、区域5S问题及时整改率排名
默认展示最近三个月所有区域的5S问题及时整改率排名,可以左右轮播前十名/后十名/全部。
4、区域5S问题平均整改时长排名
默认展示最近三个月所有区域的5S问题平均整改时长排名,可以左右轮播前十名/后十名/全部。
在移动端,
报表>5S排名默认展示所有区域近三个月内按照每周的维度进行统计的相关报表,图表中展示5S评分排名、问题及时整改率排名以及5S问题平均整改时长排名,可以左右自动或手动轮播前十名/后十名/全部。如筛选条件进行变更,则展示筛选后的相关数据。
*备注:某个区域的排名是在所有区域中的排名,而不是在所选区域中的排名,即区域的排名在选完时间后就是固定的,与选择了多少区域无关。
4.4 评分执行情况
在PC端,
1、查询条件说明
点击左侧导航统计报表>5S执行,可根据报表需求在筛选条件中输入查询要求。
查询字段包括:区域、创建日期、统计维度。
点击【查询】后,下方未评分区域数根据此筛选条件进行筛选,展示筛选后统计维度内未被评分的区域的数量。
2、未评分区域数
默认展示最近三个月没有被评分的区域数量。提示信息中可以看到具体的未评分区域的名称。
在移动端,
报表>5S执行>评分执行情况默认展示所有区域近三个月内按照每周的维度进行统计的相关报表,图表中展示未被评分的区域数量。如筛选条件进行变更,则展示筛选后的相关数据。
4.5 移动端排行榜
在移动端,
排行榜中显示个人5S问题及时整改排名,默认显示所有区域的实际执行人的排行。可以选择某段时间或某一个或多个区域的实际执行人的排行。
区域平均整改时长的计算:(区域整改总时长)除以(区域问题数量);
区域问题是创建时间在所选时间段内的问题,区域整改总时长为这些问题的整改时长之和。
①如果该问题是“已处理”,则整改时长为(处理时间-检查时间);
②如果该问题是“未处理”,则整改时长为(当前时间-检查时间)。
5 特别说明
【新建 5S 评分】:评分人可以新建 5S 评分,同一区域一天最多只能评分一次,当重复新建 5S 评分时,系统会提示“评分已存在, 无法重复创建”。
【评分模板】:可以创建不同的评分模板,不同区域可以关联不同的评分模板,当某个区域没有关联评分模板时,不可以新建评分,系统会提示“区域关联模板不存在”。
【5S待办】:作为区域责任人,如果负责的区域检查时创建问题后,责任人的5S待办列表里会出现一条5S待办。
【关闭问题】:当检查人创建检查问题后,如果发现因为填写错误等原因需要关闭问题,只要该问题未被责任人处理,检查人就可以关闭自己创建的“待处理”的检查问题,关闭后,该问题会从责任人的待办列表中移除。
【退回问题】:当责任人处理5S待办后,检查人可以查看责任人填写的处理信息,如果仍然觉得不合格,可以退回该检查问题,该问题状态变为“待处理”,重新添加到责任人的待办列表中。
6 消息通知
通知该检查问题对应区域的负责人:【5S检查问题待处理】、【5S检查问题即将超时】
通知创建该检查问题的检查人:【5S检查问题被完成】、【5S检查问题已经超时】
通知该评分对应区域的负责人:【区域被5S评分】




































































































